Kitex Proxyless 之流量路由:配合 Istio 与 OpenTelemetry 实现全链路泳道
项目:
导语:Kitex Proxyless 是 Kitex 服务能够不借助 envoy sidecar 直接与 istiod 交互,基于 xDS 协议动态获取控制面下发的服务治理规则,并转换为 Kitex 对应规则来实现一些服务治理功能,如流量路由。基于 Kitex Proxyless,能够实现 Kitex 无需代理就可以被 ServiceMesh 统一管理,进而实现多种部署模式下的治理规则 Spec、治理控制面、治理下发协议、异构数据治理能力的统一。本文在 biz-demo 中使用 Kitex 和 Hertz 重写 bookinfo 项目,以实战的方式演示了如何使用 xDS 实现全链路的流量泳道。
01 引言
Kitex Proxyless
Kitex 是字节开源的 Golang RPC 框架,已经原生支持了 xDS 标准协议,支持以 Proxyless 的方式被 ServiceMesh 统一纳管。
Kitex Proxyless 简单来说就是 Kitex 服务能够不借助 envoy sidecar 直接与 istiod 交互,基于 xDS 协议动态获取控制面下发的服务治理规则,并转换为 Kitex 对应规则来实现一些服务治理功能(例如本文的重点:流量路由)。
基于 Kitex Proxyless,让我们实现 Kitex 能够无需代理就可以被 ServiceMesh 统一管理,进而实现多种部署模式下的治理规则 Spec、治理控制面、治理下发协议、异构数据治理能力的统一。

流量路由
流量路由是指,能够将流量根据其自身特定的元数据标识路由到指定目的地。
流量路由属于服务治理中比较核心的能力之一,也是 Kitex Proxyless 优先支持的场景之一。
Kitex 基于 xDS 实现流量路由的方案大致如下:

具体流程:
- 增加一个 xDS Router MW 来负责 Pick Cluster(路由),并 watch 目标服务的 LDS 及 RDS。
- 感知 LDS 变化,并提取目标服务的 LDS 中的 Filter Chain 及其 inline RDS。
- 感知 RDS 变化,根据
VirtualHost和ServiceName来匹配(支持前缀、后缀、精确、通配),获取目标服务的路由配置。 - 遍历处理匹配到的 RDS 中的路由规则,路由规则主要分为两部分(参考:路由规范定义):
-
Match (支持前缀、后缀、精确、通配等),目前版本我们支持以下两种即可:
- Path(必须项):从
rpcinfo提取Method进行匹配; - HeaderMatcher(可选项):从 metainfo 中提取对应元数据 KeyValue,并进行匹配。
- Path(必须项):从
-
Route:
- Cluster :标准 Cluster。
- WeightedClusters(权重路由) :MW 内根据权重来选择 cluster。
- 将选择到的 Cluster 写入
EndpointInfo.Tag,用于之后的服务发现。
可以看到,流量路由其实是一个根据一定规则选择对应 SubCluster 的流程。
02 全链路泳道
基于流量路由能力,我们可以延伸出很多使用场景,如:A/B 测试、金丝雀发布、蓝绿发布等等,以及本文重点:全链路泳道。
全链路泳道可以理解成是对一组服务实例按照一定方式进行拆分(例如部署环境),并基于全链路灰度路由能力,让流量能够精准按照规则在指定服务实例泳道中流动(逻辑上如同游泳场中的泳道)。
在 Istio 中我们一般会通过 DestinationRule 的 subset 对实例进行分组,将一个服务拆分成不同子集(例如:按照版本、区域等属性拆分),然后配合 VirtualService 来定义对应的路由规则,将流量路由到对应子集中,从而完成泳道中的单跳路由能力。
不过单单只有流量路由能力,还不足以实现全链路泳道,因为当一个请求跨越多个服务的时候,我们需要有一个比较好的机制能够准确识别出该流量,并基于这个特征来为每一跳流量配置路由规则。
如下图所示:假设我们要实现一个用户的请求能够精确灰度到 service-b 的 v1 版本。最先想到的做法可能是所有请求都带上 uid = 100 的请求头,然后配置对应 VirtualService 来根据 header 里的 uid = 100 匹配。

但这样的做法有几个明显的缺点:
- 不够通用:以具体某个业务属性标识(如:uid)作为流量路由匹配规则,我们需要将这个业务属性手动在全链路里透传,这本身对业务侵入性较大,需要业务配合改造。并且当我们要使用其他业务属性的时候,又需要全链路业务都改造一遍,可想而知,是非常不通用的做法。
- 路由规则容易频繁变动,容易造成规则臃肿:以具体某个业务属性标识(如:uid)作为流量路由匹配规则,假设我们要换一个业务属性,或者给其他用户设置路由规则的时候,得去改造原有的路由规则,或者针对不同业务属性重复定义多套路由规则,很容易就会造成路由臃肿,以至于难以维护。
因此,要实现全链路的流量路由统一,我们还需要额外借助一个更通用的流量染色与染色标识全链路透传能力。
流量染色
流量染色是指对请求流量打上特殊标识,并在整个请求链路中携带这个标识,而所谓的全链路泳道,就是整个链路基于统一的灰度流量染色标识来设置流量路由规则,使得流量能够精准控制在不同泳道中。
通常我们会在网关层进行流量染色,通常会根据原始请求中的元数据,来进行一定规则(条件、比例)转换成对应的染色标识。
- 按条件染色:当请求元数据满足一定条件之后,就给当前请求打上染色标识,如:请求头中
uid = 100、cookie 匹配等等。 - 按比例染色:按照一定比例,给请求打上染色标识。
有了一套统一的流量染色机制之后,我们配置路由规则的时候,就不需要关心具体的业务属性标识了,只需要根据染色标识来配置即可。
将具体的业务属性抽象成条件染色规则,使其更通用,即使业务属性发生了变化,路由规则也无需再频繁变动了。
染色标识全链路透传
染色标识通常会依靠 Tracing Baggage 来透传,Baggage 是用于在整个链路中传递业务自定义 KV 属性,例如传递流量染色标识、传递 AccountID 等业务标识等等。

要实现流量染色标识在全链路透传,我们通常会借助 Tracing Baggage 机制,在全链路中传递对应染色标识,大部分 Tracing 框架都支持 Baggage 概念机能力,如:OpenTelemetry、Skywalking、Jaeger 等等。
有了一套通用的全链路透传机制,业务方就只需要接入一遍 tracing 即可,无需每次业务属性标识发生变化就配合改造一次。
下面会借助一个具体的工程案例介绍,来介绍并演示如何基于 Kitex Proxyless 和 OpenTelemetry Baggage 实现全链路泳道功能。
03 案例介绍:Bookinfo
该案例是使用 Hertz、Kitex 重写经典的 Istio Bookinfo 项目:
架构
整体架构与 Bookinfo 保持一致,分为四个单独的微服务:
productpage.这个微服务会调details和reviews两个微服务;details.这个微服务中包含了书籍的信息;reviews.这个微服务中包含了书籍相关的评论。它还会调用ratings微服务;ratings.这个微服务中包含了由书籍评价组成的评级信息。
reviews 微服务有 3 个版本:
- v1 版本会调用
ratings服务,并使用 1 颗 ⭐️ 显示评分; - v2 版本会调用
ratings服务,并使用 5 颗 ⭐️⭐️⭐️⭐️⭐️⭐️ 显示评分; - v3 版本不会调用
ratings服务。

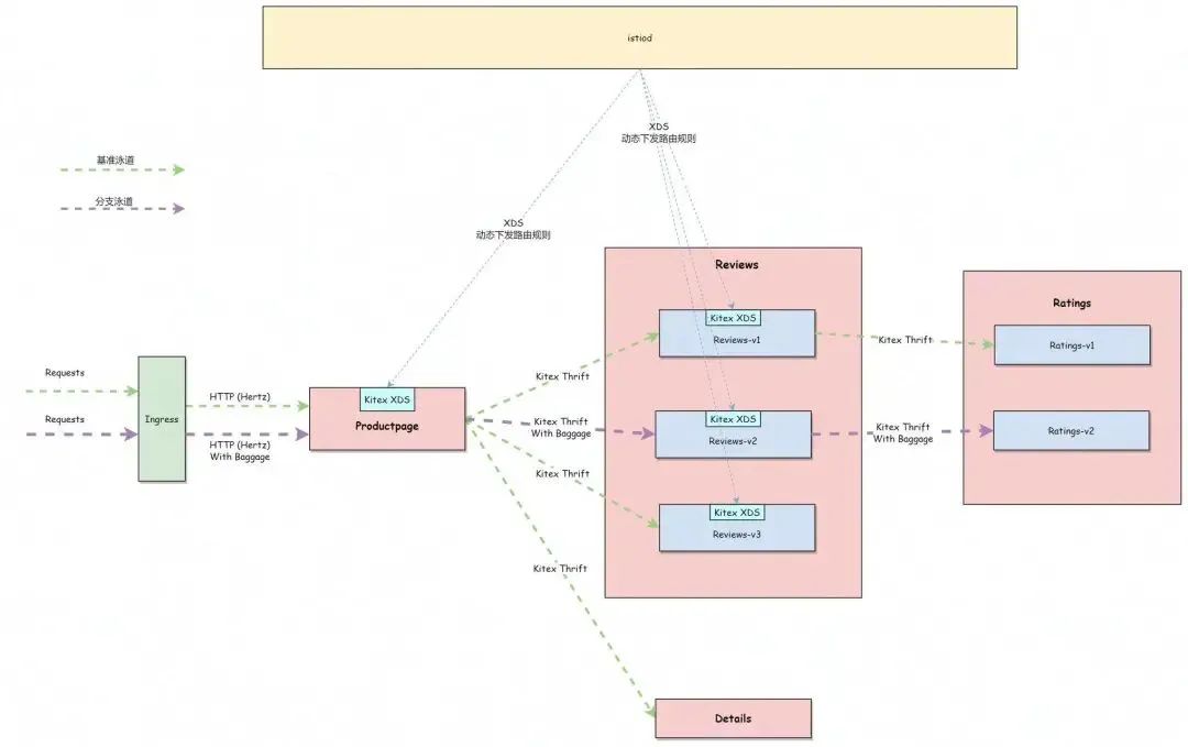
泳道示意图
整体区分成 2 个泳道:
- 基准泳道:未被染色的流量会被路由到基准泳道中。
- 分支泳道:被染色的流量会被路由到 reviews-v2 ->ratings-v2 的分支泳道中。

流量染色
网关统一负责对流量进行染色,例如请求 header 中 uid=100 的流量都统一进行染色,为请求携带上 env=dev 的 baggage。

染色方式可以根据不同的网关实现具体选择,例如当我们选择 istio ingress 作为网关的时候,我们可以借助 EnvoyFilter + Lua 的方式来编写网关染色规则。
为服务实例打标
- 为对应 workload 打上对应 version 标识。
以 reviews 为例,只需要给对应 pod 打上 version: v1 的 label 即可。

- 基于 DestinationRule 为服务设置一系列的 subsets:
- Productpage: v1
- Reviews: v1、v2、v3
- Ratings: v1、v2

流量路由规则
网关已经将请求头中携带了 uid=100 的流量进行了染色,自动带上了 env=dev 的 baggage,因此我们只需要根据 header 进行路由匹配即可,下面是具体的路由规则配置示例:

查看效果
基准泳道
入口流量请求头中不带 uid=100 的请求,会自动路由到基准泳道服务,reviews v1 和 v3 服务间轮询,展示的效果是评分为 0 或 1 随机。

分支泳道
- 我们这边通过浏览器 mod-header 插件,来模拟入口流量请求头中携带了
uid=100的场景。

- 再点击刷新按钮,可以发现请求打到了分支泳道,流量泳道功能成功生效。

04 总结与展望
至此我们已经基于 Kitex Proxyless 与 OpenTelemetry 实现了一个完整的全链路泳道,并且无需借助 Envoy sidecar,就能基于 Isito 标准治理规则 Spec,来为 Kitex 设置对应的路由规则了。
当然,除了满足流量路由能力之外,Kitex Proxyless 也在持续迭代优化,满足更多数据面治理能力需求。Proxyless 作为一种 ServiceMesh 数据面探索和实践,除了能够丰富网格数据面部署形态之外,也希望可以不断打磨 Kitex,增强其在开源生态兼容方面的能力,打造一个开放包容的微服务生态体系。
05 相关项目链接
下面是该案例涉及的项目清单:
- biz-demo: https://github.com/cloudwego/biz-demo
- kitex: https://github.com/cloudwego/kitex
- hertz: https://github.com/cloudwego/hertz
- kitex-xds: https://github.com/kitex-contrib/xds
- kitex-opentelemetry: https://github.com/kitex-contrib/obs-opentelemetry
- hertz-opentelemetry: https://github.com/hertz-contrib/obs-opentelemetry
该完整案例已提交在 biz-demo 仓库中,感兴趣的同学可以前往查阅。biz-demo 会包含一些基于 CloudWeGo 技术栈且具备一定业务场景的完整 Demo,初衷是能够为企业用户在生产中使用提供有价值的参考,非常欢迎更多同学能够参与到 CloudWeGo 相关场景与案例的贡献中来,一起来做一些有意思的尝试。